IS

Praktische Informatik

S. Spolwig

Beispiele für objektorientierte Modellierung mit UML

 

   Sie sind hier:  Home    OOP   Modellierung

 

Beschreibung GUI  Klassendiagramme

Ampelanlage (OOD)

Zentralgesteuerte Baustellenampel,
erweiterbar.
 


Ampeln

ood

Billard (OOD)

Drei Kugeln bewegen sich unabhängig mit Kollisionen auf dem Billard.


Blow up

Blow up
 

Calculator (OOD)

Der beliebte Taschenrechner. Simulation mit Gehäuse (GUI) und Rechenchip


Blow up
 

Blow up

 


Display (OOD)

800 diskrete Lampenobjekte in einer Matrix. Übungsprogramm für Algorithmen bis der Arzt kommt ...

 


Blow up

Blow up

Fahrscheinautomat (OOD)

Simulation eines realen Automaten mit Verhalten bei verschiedenen Zuständen.


FSA-GUI

Blow up
 

Geldwechselautomat (OOA)

Simulation, wie oben.


Blow up

Blow up
 

Karel D. Robot (OOA)

Karel in seiner Welt.




Krypto 2000 (OOD)

Rahmenprogramm für viele Verschlüsselungen. Caesar, Vigenère als Unterklasse.


Blow up

Blow up
 

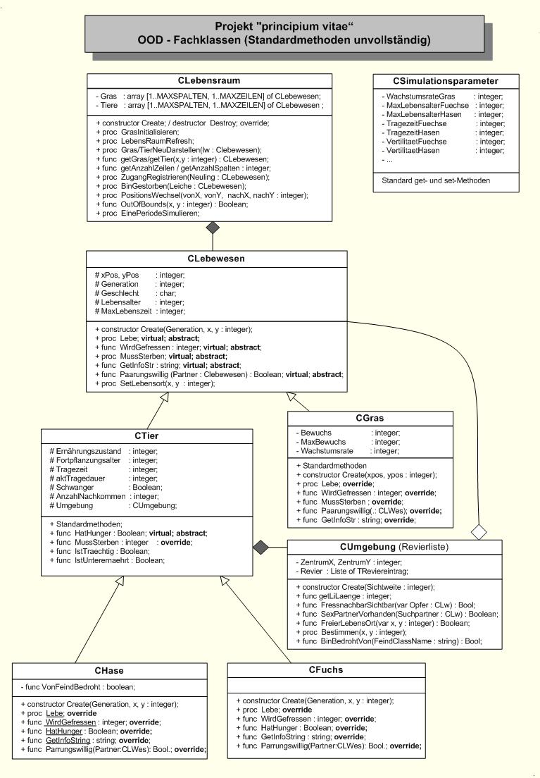
Life 2003 (OOA)

Füchse, Hasen, Gras: Hunger, Fressen, Sex, Sterben - wer überlebt?


Life 2003

Life 2003
 

MVC-Demo (OOD)

Personenklasse, BMI
Einführung in OOP u. MVC.


Blow up

Blow up

 

Pat 01  (OOD)

Patientenverwaltung.
Muster für verwaltende Systeme.


Blow up

Blow up

 

Personaleinsatzplaner (OOD)

Automatische Wochenplanung, mehrere Arbeitsplätze, viele Mitarbeiter mit wechselnden Einsatzzeiten.


Blow up

Blow up

 

PC-Verwaltung (OOD)

Einfaches verwaltendes Inventarprogramm.


Blow up

Blow up

 

Restaurantabrechnung (OOD)

Bestellaufnahme pro Tisch/Gast mit Rechnungserstellung. Kellner-bezogen.


Blow up

Blow up

 

Schüler-Noten-Verwaltung (OOD)

Umfangreiches Dateiverwaltungsprogramm mit vollständiger OOD-Notation
 


Blow up

 

Blow up

 

Steganos (OOD)

Bild und Klartext laden, Text bitweise im Bild verstecken, Wahl der Pixelbits.



Blow up
 

Sort2000 (OOD)

Effizienztest verschiedener Verfahren mit Parametern für Wortlänge, UpCase, Datenbasen.


Blow up
 

Blow up
 

Such 99 (OOD)

Rahmenprogramm für Suchalgorithmen. Ähnlich wie Sort2000.


Blow up

Blow up
 

Taschenlampe (OOD)

Einführung in die objektorientierte Modellierung in 5 Versionen

 


Taschenlampe
 

Taschenlampe

ZRaten (OOD)

Einfaches Ratespiel. Einführung in OOP u. MVC


ZRaten
 

ZRaten


 


30.08.2010

©  Siegfried Spolwig